Sdxl And Celebrities Not Working Right

by

Diablo

Sdxl And Celebrities Not Working Right

Webi could switch to a different sdxl checkpoint (dynavision xl) and generate a bunch of images. But if i switch back to sdxl 1. 0, it crashes the whole a1111 interface when the. Webi wanted to try pony since everyone is saying how much better it is at following prompts, but i can't seem to be able to utilize non pony loras (regular sdxl lora) to get right likeness. Webwhat's up with celebrity likenesses in sdxl 0. 9 still not matching how they should look sometimes? I was hoping it would be better and be mostly fixed this time around.

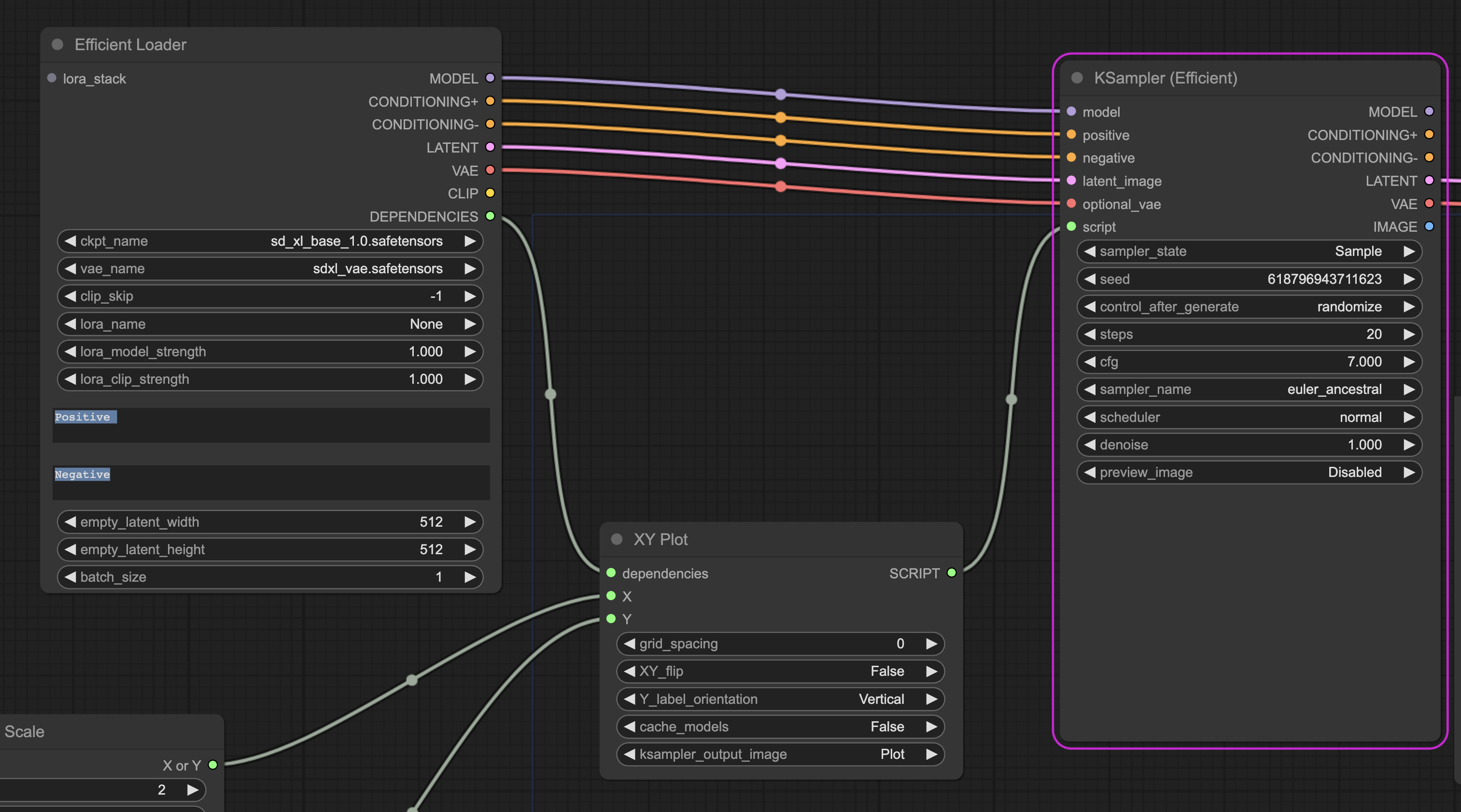
Loader not working with SDXL · Issue #63 · LucianoCirino/efficiency

Related Post